← Torna al blog
Immagine Hero del post

Perché n8n è importante nell'automazione aziendale: esempi di automazione di successo

Nel nostro precedente articolo sulle automazioni con Make.com, abbiamo esplorato come dominare l'azienda attraverso l'automazione intelligente. Oggi facciamo un passo ulteriore e scopriamo n8n, una delle alternative open-source più potenti nel panorama dell'automazione aziendale.

Il mercato dell'automazione dei processi sta attraversando un rinnovamento qualitativo: aziende di ogni dimensione cercano di minimizzare il lavoro manuale, accelerare i processi, ridurre il numero di errori nelle catene di trasferimento dati tra sistemi e migliorare la gestibilità dei processi aziendali in generale.

Proprio all'incrocio di queste esigenze è nato l'interesse per soluzioni low-code universali che permettessero di configurare flussi di dati automatizzati rapidamente e, soprattutto, senza la necessità di coinvolgere uno sviluppatore per ogni singola attività. Uno dei rappresentanti più brillanti di questa classe di strumenti è diventato n8n: una piattaforma flessibile per l'integrazione e l'automazione, che ha ottenuto riconoscimento sia tra gli appassionati e le startup, sia nelle grandi aziende.

Che cos'è n8n e perché è importante nell'automazione aziendale

n8n è una piattaforma open-source per l'automazione dei flussi di lavoro. Permette di costruire scenari di lavoro da blocchi (nodi) senza conoscenze approfondite di programmazione. Il sistema supporta oltre 400 integrazioni pronte: CRM popolari, messenger, database, servizi di invio notifiche, strumenti AI. Solo con un costruttore visuale è possibile collegare tra loro praticamente qualsiasi servizio utilizzato nel lavoro e automatizzare le routine.

Rispetto a Make.com (che abbiamo analizzato nel nostro precedente articolo), n8n offre il vantaggio di essere completamente open-source e self-hostable, permettendo un controllo totale sui dati e sui costi.

n8n è uno strumento reale che non richiede specialisti costosi o licenze per iniziare: l'installazione della versione base è possibile sul proprio server gratuitamente.

In parole semplici, n8n.io è una piattaforma open-source per l'automazione dei flussi di lavoro.

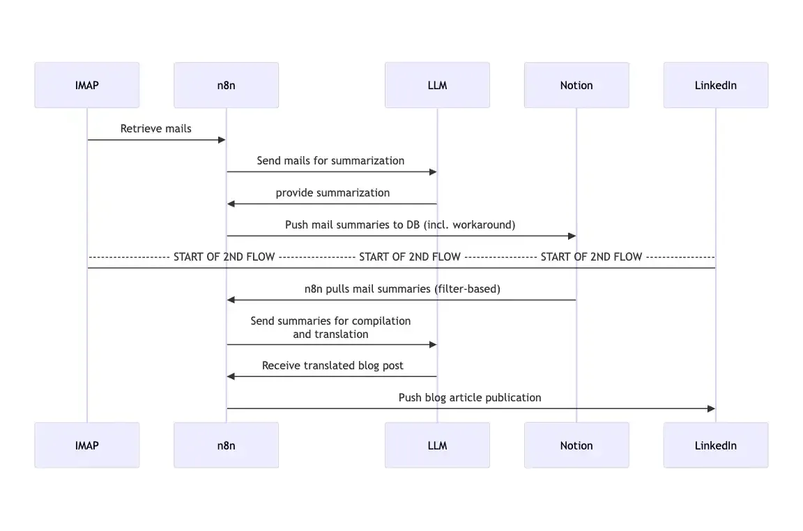
esempio_automazione_n8n

Come le aziende reali implementano n8n

Prima di analizzare nel dettaglio il funzionamento di n8n, diamo un'occhiata ai casi reali di utilizzo di questo strumento.

Case 1. Delivery Hero - Automazione delle operazioni IT

Il brand utilizza n8n per automatizzare processi critici delle operazioni IT. Prima dell'implementazione, i dipendenti reagivano manualmente agli incidenti: monitoravano gli alert dai server, creavano ticket, li elaboravano, notificavano i responsabili e avviavano la diagnostica.

delivery_hero_logo

Dopo l'automazione, queste azioni vengono eseguite da un unico schema n8n:

  • Appare un segnale di guasto → viene creato un ticket
  • Inviata una notifica al specialista
  • Avviata l'analisi primaria

Risultato: risparmio di 200 ore di lavoro al mese, eliminazione dei "colli di bottiglia" e accelerazione della reazione agli incidenti.

Questo è un esempio classico di come n8n sollevi il team dalle routine operative minimizzando il fattore umano.

Caso 2. StepStone - Accelerazione dell'integrazione dati nelle tecnologie HR

StepStone, leader tra le piattaforme di ricerca del personale, ha integrato n8n per unificare i dati tra sistemi interni e API esterne. In parole semplici: annunci di lavoro, dati di analisi, CRM, supporto.

stepstone_integrazione_dati

Prima: L'integrazione di un nuovo servizio richiedeva due settimane di lavoro di uno sviluppatore.
Dopo: Richiede poche ore grazie all'interfaccia visuale che permette di assemblare la logica senza scrivere script.

Nell'azienda funzionano oltre 200 scenari su n8n! Si tratta della possibilità (sia per gli ingegneri che per i dipendenti senza formazione specializzata) di creare e mantenere automazioni insieme.

Caso 3. Bordr - Crescita rapida di un piccolo progetto aziendale

Bordr è una piccola azienda che fornisce servizi per il trasferimento in Portogallo. Ha utilizzato n8n per l'automazione completa del flusso di richieste: moduli, notifiche email, accettazione pagamenti tramite Stripe, aggiornamenti in Airtable.

Perché n8n: I fondatori hanno scelto n8n a causa della scarsa flessibilità di strumenti cloud analoghi (Zapier funziona solo con catene logiche semplici, mentre Bordr aveva bisogno di scenari multi-livello).

Risultato: Il ciclo di servizio clienti è stato scalato senza assumere nuovi dipendenti. In pochi mesi il progetto è cresciuto fino a 100.000 dollari di fatturato annuo!

Caso 4. uProc - Automazione dell'elaborazione fatture

uProc è un'azienda che ha costruito il business interamente sull'elaborazione dati. Applica n8n per:

  • Verificare fatture scadute nel software contabile
  • Raccogliere lead da diverse fonti (LinkedIn e motori di ricerca)
  • Automatizzare notifiche in Telegram ed email

L'integrazione con servizi interni personalizzati ha liberato il team dalle verifiche manuali, accelerato l'elaborazione degli stati di pagamento e permesso di testare rapidamente nuove ipotesi.

Ora qualsiasi azione ripetibile viene trasformata in automazione e non richiede più lavoro manuale

- Responsabile uProc
uproc_workflow_scansione

Caso 5. Automazione di un agente AI per l'elaborazione email

In un caso reale pubblicato su VC, un non-programmatore ha implementato n8n in un'azienda dove quotidianamente vengono elaborate fino a 10.000 email.

Il processo automatizzato:

  1. Tutte le richieste in arrivo vengono analizzate tramite integrazione con ChatGPT
  2. Vengono selezionate le comunicazioni commerciali
  3. Formate attività nel CRM
  4. Inviate notifiche ai dipendenti

Risultato: Tempo di reazione ridotto da ore a 30 secondi e un milione di rubli di risparmio sui costi del personale.

caso_reale_ai_email

Come funziona n8n: dall'architettura alle caratteristiche

Il principio di base di n8n è la costruzione di flussi di lavoro (workflow) da nodi (nodes) che vengono uniti in uno schema sequenziale. Ogni nodo è un'azione specifica: ricevere una email, estrarre dati, fare una richiesta API, pulire una tabella o inviare una notifica.

Tipi di nodi principali:

🎯 Trigger — avvia il processo
Esempi: è arrivata una nuova email, è arrivato un Webhook, è scattato un timer

⚙️ Nodi regolari (action/regular nodes) — tutti gli altri passaggi
Esempi: elaborazione, filtrazione, integrazione servizi, esecuzione codice

Architettura

La piattaforma separa la logica di esecuzione e la gestione dell'interfaccia:

  • L'utente lavora tramite browser con l'editor visuale
  • L'esecuzione delle attività viene effettuata da un server separato
  • Per la scalabilità, i processi possono essere distribuiti tra più worker

Componenti principali

Componente Scopo
Workflow Scenario di automazione — sequenza di azioni configurabile visualmente
Node (Nodo) Azione singola — trigger, lavoro con dati, richiesta a servizio, esecuzione codice
Trigger node Avvia lo scenario su evento — per programma, webhook, evento interno
Nodo regolare Esegue compito specifico — filtrazione, elaborazione, integrazione, notifica
Integrazione Modulo di connessione a servizi/applicazioni specifici (email, CRM, social network)
Editor Interfaccia web per costruire e testare scenari
Worker Processi esecutori che assicurano parallelismo e scalabilità

Deployment: Cloud vs Self-hosted

☁️ Cloud

  • Non richiede configurazione infrastruttura
  • Avvio rapido
  • Fatturazione solo per numero di esecuzioni workflow (non per complessità)

🖥️ Self-hosted

  • Completa indipendenza e controllo sui dati
  • Nessuna limitazione per scenario
  • Pagamento solo per hosting
  • Responsabilità per sicurezza dati e aggiornamenti
  • Flessibilità e funzionalità senza limitazioni di licenza

Caratteristiche chiave che rendono n8n unico

🔓 Open Source

Il codice sorgente è aperto: si possono modificare qualsiasi parte del sistema e scrivere i propri nodi, senza temere il vendor lock-in.

🔄 Modello di esecuzione flessibile

Scenari di qualsiasi complessità: cicli, ramificazioni, azioni parallele, workflow annidati.

🔌 Ricco catalogo di integrazioni (400+)

Tutti i moduli si configurano visualmente, con supporto per parametri estesi.

💻 Estensibilità con codice

In ogni nodo si può scrivere JS/TS, trasformare dati "al volo", usare espressioni.

🤖 Supporto AI e LLM

Nodi pronti per ChatGPT, Pinecone, LangChain e altri framework.

🐛 Debug visuale

Ad ogni passo del workflow n8n mostra il risultato direttamente nell'editor.

📈 Scalabilità

Elaborazione simultanea di centinaia di attività con supporto code.

🔒 Sicurezza

Accesso basato su ruoli, gestione ambienti (Dev/Stage/Prod), integrazione con archivi segreti.

Tutorial: Come creare il primo scenario in n8n

Supponiamo di dover ricevere email importanti da Gmail, inoltrarle a Slack e salvare le informazioni in Google Sheets.

tutorial_prima_automazione

Procedura rapida:

  1. Gmail Trigger — Monitoriamo nuove email
  2. Filtro — Selezioniamo email per parole chiave (es. "invoice")
  3. Azione Slack — Inviamo notifica con dettagli email
  4. Google Sheets — Salviamo dati in tabella
  5. Test — Vediamo risultati nella sezione Outputs
  6. Codice personalizzato — Aggiungiamo verifiche specifiche se necessario

Configurazione dettagliata:

Passo 1: Configurazione Gmail Trigger

  • Scegli Google Gmail dalla sezione "Integrazioni"
  • Seleziona trigger "Message Received"
  • Autorizza accesso al tuo account Google
  • Configura filtri per cartelle e condizioni specifiche

Passo 2: Configurazione azioni

  • Slack: Aggiungi azione per inviare notifiche ai canali
  • Google Sheets: Configura per aggiungere righe alla tabella selezionata

Vantaggi competitivi di n8n

Per Piccole Aziende

  • Vantaggio competitivo senza grandi investimenti
  • Scalabilità senza assumere sviluppatori
  • Flessibilità per testare nuove idee rapidamente
  • Alternative economiche a soluzioni enterprise costose

Per Sviluppatori e Tech-Savvy

  • Punto di partenza per l'automazione moderna
  • Apprendimento pratico su scenari reali
  • Implementazione rapida delle idee
  • Controllo totale sui dati e processi (vs soluzioni cloud come Make.com)

Per Grandi Aziende

  • Riduzione costi operativi significativa
  • Eliminazione errori umani nei processi
  • Accelerazione integrazione dati
  • Democratizzazione dell'automazione (non solo sviluppatori)
  • Compliance e sicurezza con deployment on-premise

Conclusioni

n8n è uno strumento che rivoluziona la concezione dell'implementazione dell'automazione nel business. Permette di costruire processi di lavoro complessi rapidamente e in modo trasparente.

I casi reali dimostrano che n8n non solo riduce i costi operativi ed elimina gli errori umani, ma accelera anche l'integrazione dati e dà alle piccole aziende vantaggi competitivi senza grandi investimenti.

Per gli sviluppatori principianti, n8n è un ottimo punto di partenza per padroneggiare l'automazione moderna: apprendimento su scenari pratici e implementazione rapida delle idee.

Come abbiamo visto nel nostro articolo su Make.com, l'automazione è il futuro del business. n8n rappresenta l'evoluzione open-source di questo concetto.


🚀 Unisciti alla Brix-IA Community!

Vuoi restare aggiornato sulle ultime novità nell'automazione aziendale e nell'AI?

Iscriviti alla nostra community esclusiva dove condividiamo:

  • ✅ Tutorial avanzati su automazione e AI
  • ✅ Casi di studio reali di implementazione
  • ✅ Strategie per ottimizzare i processi aziendali
  • ✅ Accesso anticipato ai nostri contenuti

👉 ISCRIVITI ORA ALLA BRIX-IA COMMUNITY

Non perdere l'opportunità di far parte della rivoluzione dell'automazione intelligente!